В рабочий день накануне 8 Марта все ожидают чего-то приятного. Настроение праздничное, весеннее, коллеги дарят цветы и конфеты, благоухает утренний кофе.
Но даже такой день редко бывает спокойным. Особенно, если вы бухгалтер. Заглянем в кабинет к главному бухгалтеру — Марии Сергеевне. Сотрудники между собой зовут ее просто Мария.
Итак, обычный рабочий день бухгалтера накануне Международного женского дня…
В 9:30 в дверях появляется юрист.
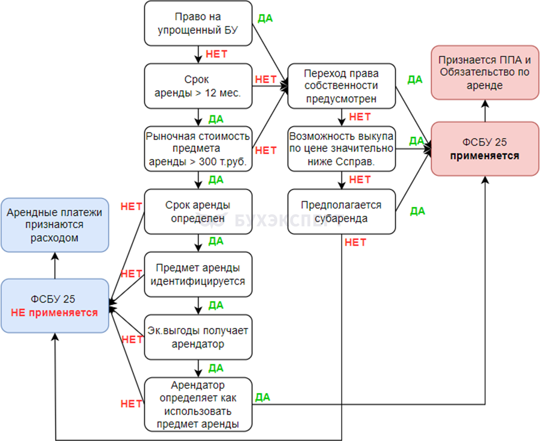
— С наступающим, Мария Сергеевна! Мы тут договор аренды заключили. На одиннадцать месяцев. Так удобнее. Посмотрите?
Конечно, посмотрит. Потому что «одиннадцать месяцев» — это не просто «почти год». Это тонкий намек на последствия, классификации, нюансы учета и внимательное чтение условий.
Мария молча открывает чек-лист по применению ФСБУ 25. Пять минут — и договор уже не кот в мешке, а аккуратно разобранная конструкция.
👉 Чек-лист по применению ФСБУ 25
В 10:10 приходит директор и показывает фотографию предмета, который трудно описать словами.
— Мы это купили. Оно полезное.
Предмет выглядит так, будто его придумали в лаборатории по испытанию нервной системы бухгалтеров.
Основное средство? Инструмент? Материал?
Никакой паники! Мария открывает схему определения счетов учета активов. Следом — чек-лист выбора счета учета инструмента. Через семь минут загадочный объект опознан. Редкий случай самоопределения без кризиса.
👉 Чек-лист определения счетов учета активов
👉 Чек-лист выбор счета учета инструмента
В 11:40 звонит механик и сообщает, что после ремонта оборудования остались запчасти.
— Маша, они хорошие. Но уже не совсем прежние. Учти там как-нибудь.
Чек-лист учета запчастей, изъятых при ремонте, решает вопрос быстрее, чем механик успевает повесить трубку.
👉 Чек-лист учета запчастей, изъятых при ремонте
Запчасти пристроены. Порядок восстановлен. Правда, налитый с утра чай давно остыл… Заварю новый, — подумала Мария Сергеевна. Зато учет в ажуре!
В 12:15 отдел маркетинга присылает счет.
— Вот. Мы покупаем ПО. Надо оплатить. Это срочно!
Варианты программного обеспечения и учета прав в 1С появляются на экране. Покупка обретает имя, место в учете и дальнейшую судьбу.
👉 Чек-лист Программное обеспечение
👉 Варианты приобретения прав в 1С
В 13:30 директор возвращается с видом человека, который что-то придумал. Это всегда тревожный знак. Это настораживает. Мария сосредоточилась, даже сняла очки. И приготовилась внимательно слушать руководителя.
— У меня появилась идея. Будем продавать топинамбур. С доставкой. Первая партия завтра.
Конечно, почему бы нет, для компании, основной вид деятельности которой — образовательные услуги. Но Марию Сергеевну не напугать! Варианты учета транспортных затрат при приобретении материалов, ОС, товаров, а также при их реализации в 1С — это не просто инструкция. Это план эвакуации из хаоса.
— А дополнительный ОКВЭД у нас уже есть. Это я заранее предусмотрела, несмотря на все протесты юриста! Молодец же, — подумала про себя просто Мария.
👉 Варианты учета транспортных затрат при приобретении и реализации материалов, ОС, товаров в 1С
К 15:00 это уже не идея, а корректно настроенный процесс.
Все довольны. Особенно директор.
Пора заняться и своими делами. Ошибки сами себя не исправят. Но когда есть алгоритм исправления ошибок в БУ, им остается только дисциплинированно подчиниться. И как кофе хочется… И конфетку — вон ту, в блестящем фантике.
— «Пойду и налью», — сказала себе Мария Сергеевна. Что ж… мы только поддерживаем.
👉 Алгоритм исправления ошибок в БУ
17:00
Рабочий день близится к завершению. Все учтено, все сверено, все работает как по волшебству.
Но волшебство — это не когда все легко и просто. Волшебство — это когда сложно, но под рукой есть правильные схемы.
И это не магия. Это настоящий профессионализмом: опыт, внимание к деталям, любовь к порядку и те самые надежные инструменты по 1С:Бухгалтерия от Бухэксперт.
Наш бухгалтер Мария выключает компьютер, бросает мимоходом на себя взгляд в зеркало — все прекрасно. Впереди праздничный корпоратив и заслуженные настоящие выходные!
Все мы немного Мария, при этом индивидуальны и неповторимы.
С праздником вас, дорогие наши бухгалтеры!
💐 Пусть в вашей жизни:
странные предметы быстро находят свой счет
договоры читаются до подписания
баланс будет не только в отчетах, но и в душе
И пусть каждый рабочий день заканчивается так же,
как этот — спокойствием и идеальным учетом.
А наши схемы и чек-листы экономят ваше время, нервы и кофе!
Скачать 8 волшебных схем по 1С от Бухэксперт
👉 Узнать подробнее
Помогла статья?
Получите еще секретный бонус и полный доступ к справочной системе Бухэксперт на 8 дней бесплатно








